Lithium-ion batteries have transformed energy storage in multiple industries, from small devices to electric vehicles and renewable energy systems. These advanced batteries have a crucial part called the Battery Management System (BMS) at their core. This article will guide you through the lithium battery management system, explaining its important components, and how it greatly affects battery performance.
What is a Lithium Battery Management System?
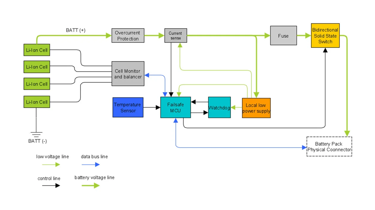
The Lithium Battery Management System (BMS), also known as the smart BMS for lithium-ion batteries, represents a sophisticated fusion of software and hardware, meticulously designed to oversee the intricate dance of a battery pack’s operation. It handles a variety of tasks like charging, discharging, balancing cells, and managing temperature. By smartly managing these processes, the BMS makes sure the battery performs well and stays safe. It prevents problems like overcharging, excessive discharging, and overheating.

Components of a Lithium Battery Management System (BMS)
A lithium battery management system is a symphony of essential hardware components working in harmony to guarantee the battery’s reliability and safety. These critical components include:
- Voltage Monitoring Circuitry
Integrated voltage monitoring circuits keep a vigilant eye on the individual cell voltages. This circuitry keeps the voltage at safe levels, stopping the battery from getting overcharged or overly discharged. This helps the battery last longer.
- Current Sensing and Control
Advanced current sensors are really important. They control how much electric current goes in and out when the battery is being charged or used. This careful control makes sure energy is transferred effectively and reduces any possible dangers.
- Temperature Sensors
The temperature sensor is like a protector that keeps an eye on the temperature of the battery to prevent it from overheating. When temperatures exceed safe thresholds, the BMS intervenes to prevent thermal runaway.
- Cell Balancing Circuitry
Cell balancing circuitry, also referred to as a lithium battery balancer, serves as an equalizer, redistributing charge among battery cells. Balancing the batteries ensures they all have the same voltage, which improves the battery’s ability to store energy, making it last longer.
- State of Charge Estimation
BMS uses smart math to figure out how much power is left in the battery. This real-time SOC data can help you understand how much power you have left so you can make informed choices.
- Protection Circuits
Protection circuits function as the first line of defense against abnormal conditions. When these circuits sense too much voltage, too little voltage, or too much electric flow, they quickly cut off the battery to stop any harm.
The Importance of a Quality BMS System In Lithium Batteries
Enhanced Safety: A high-quality lithium battery management system, such as a BMS for lithium-ion battery, acts as a vigilant guardian, thwarting potential hazards like thermal runaway and overcharging. This ensures that the battery works safely, protecting people and valuables.
Optimized Performance: Beyond safety, a robust lithium battery management system optimizes battery performance by managing charging and discharging rates. This not only extends battery life but also improves its overall efficiency.
Prolonged Lifespan: A lithium BMS significantly extends the battery’s lifespan through active cell balancing and protection mechanisms, offering long-term reliability and value.
Overcurrent Protection: A fast response to overcurrent situations prevents damage caused by excessive current flow, preserving the battery’s health and integrity.
Smart Temperature Control: The BMS carefully watches and controls temperature to prevent overheating, which is really important for keeping the battery working well and safely.
Specialized Lithium Expertise: Unlike generic BMS solutions, lithium BMS systems are tailored to the unique characteristics of lithium-ion batteries. This expertise makes sure things are well protected and work even better.
Lithium Battery Balancer vs. Lithium BMS: Striking the Balance
While both lithium battery balancers and BMS systems contribute to optimal battery performance, they serve distinct roles. A lithium battery balancer focuses primarily on equalizing cell voltages within a battery pack, ensuring all cells contribute evenly to capacity and longevity. In contrast, a lithium battery management system takes care of battery management in a complete way. It looks after balancing cells, checking voltage, controlling current, and regulating temperature. While a balancer is a valuable tool for cell-level equality, a lithium BMS orchestrates an intricate symphony of functions to safeguard the battery as a whole.
| Feature | Lithium Battery Balancer | Lithium BMS |
| Function | Equalizes cell voltages for balance | Manages charging, discharging, cell balancing |
| Safety Monitoring | Limited | Extensive, with overcurrent and thermal protection |
| Voltage Monitoring | Basic | In-depth monitoring of individual cell voltages |
| State of Charge (SOC) Monitoring | Limited | Precise SOC estimation for accurate data |
| Customization | Limited | Customized for specific applications |
Do All Lithium-Ion Batteries Have BMS? Are All BMS for Lithium-Ion Batteries the Same?
Not all lithium-ion batteries are the same, and this extends to the presence of BMS. While some batteries lack integrated BMS due to cost-saving measures, reputable manufacturers like Mokoenergy prioritize safety and reliability. These manufacturers follow strict safety rules to make sure their batteries have top-notch BMS solutions for added protection.
What Happens If You Build a Lithium-Ion Battery Pack Without a BMS?
Building a lithium-ion battery pack without BMS is like navigating dangerous waters without a compass. BMS isn’t just an extra – it’s an important safety feature that prevents issues like battery imbalance, overcharging, and other risks. Without BMS, the performance and safety of the battery pack would be at risk, potentially resulting in catastrophic consequences such as fire, explosion, or irreversible damage.
Common Applications of Lithium BMS
lithium battery management system is used in many ways, including:
Electric Vehicles: Ensuring optimal performance, longevity, and safety of EV battery packs.
Renewable Energy Systems: Controlling energy flow and looking after battery health in solar and wind energy storage systems.
Consumer Electronics: Controlling power in laptops, smartphones, and portable gadgets.
Medical Devices: Safeguarding the reliable operation of critical medical equipment.
Telecommunications: Facilitating uninterrupted power supply for communication infrastructure.

How to Choose a BMS for Lithium Batteries
Choosing the right BMS board is essential to guarantee the battery’s safety and performance. Consider the following factors:
- Current Rating: Ensure the BMS can handle the maximum current requirements of your application. Look for a BMS with a current rating that matches or exceeds the peak current your battery will experience during charging and discharging. This prevents overheating and damage to the BMS components.
- Voltage Range: Verify that the BMS supports your battery pack’s output voltage range. Different lithium battery chemistries and configurations have varying voltage ranges. It’s crucial to choose a BMS that is compatible with your specific battery pack to ensure accurate voltage monitoring and protection.
- Discharge and Charge Currents: Match the BMS capabilities with your required charging and discharging rates. The BMS should be able to manage the currents that your battery will encounter during its operation. Ensure the BMS can effectively regulate and control these currents to prevent overcharging, over-discharging, and excessive heat generation.
- Connectivity Features: Opt for a BMS with suitable communication interfaces for integration. Modern BMS units often offer communication protocols such as CAN (Controller Area Network) or RS485, allowing you to connect the BMS to monitoring systems, displays, or other control devices. This connectivity provides real-time data and control over battery parameters.
- Customization: Depending on your application’s unique needs, select a BMS system that can be customized for specific requirements. Look for a BMS board that offers configurable settings, programmable alarms, and adjustable protection thresholds. This customization ensures that the BMS can be customed to match the characteristics and demands of your battery system.
In summary, when choosing a BMS for a lithium battery, it is important to consider factors such as current rating, voltage range, discharge and charge currents, connection functions, and customization options. Taking these aspects into account will help you choose a BMS to ensure the safety, longevity, and optimal performance of your lithium battery system.
Lithium BMS Board and Customization
The lithium battery management system board doesn’t work the same for every situation. Its design and setup can be customized to match the specific needs of various battery uses. Manufacturers like Mokoenergy provide customizable Lithium BMS boards that can be fine-tuned for various battery chemistries, capacities, and operational conditions.
Safety and Reliability
Safety and reliability are the priority for lithium-ion batteries. The Lithium BMS board’s hardware parts collaborate to ensure the battery stays safe and works well for a long time. By stopping voltage differences, managing the flow of electricity, and watching the temperature, the Lithium BMS board makes sure the battery stays healthy.
Mokoenergy’s Expertise in Lithium BMS Boards
MOKOEnergy is known for its deep knowledge of creating advanced Lithium BMS boards. We’ve put a lot of effort into making sure our Lithium BMS boards are top-notch. These boards are designed for a variety of uses, from everyday items to large-scale industrial power storage. Backed by cutting-edge technology and a dedication to continuous improvement, Mokoenergy’s Lithium BMS boards are at the forefront of battery management.
Conclusion
Lithium battery management systems are essential in contemporary energy storage, ensuring the safety, performance, and lifespan of lithium-ion batteries. These systems, equipped with complex hardware, actively oversee charging, discharging, and cell balancing to prevent possible hazards. In this highly competitive market, Mokoenergy has pushed the limits of energy storage by providing innovative lithium battery management systems. Reach out to us for your project now!





